SpringBoot 基本原理
SpringBoot 基本原理
SpringBoot 为我们做的自动配置,确实方便快捷,但一直搞不明白它的内部启动原理,这次就来一步步解开 SpringBoot 的神秘面纱,让它不再神秘。

@SpringBootApplication
public class Application {
public static void main(String[] args) {
SpringApplication.run(Application.class, args);
}
}从上面代码可以看出,**Annotation 定义(@SpringBootApplication)和类定义(SpringApplication.run)**最为耀眼,所以要揭开 SpringBoot 的神秘面纱,我们要从这两位开始就可以了。
SpringBootApplication 背后的秘密
@Target(ElementType.TYPE) // 注解的适用范围,其中TYPE用于描述类、接口(包括包注解类型)或enum声明
@Retention(RetentionPolicy.RUNTIME) // 注解的生命周期,保留到class文件中(三个生命周期)
@Documented // 表明这个注解应该被javadoc记录
@Inherited // 子类可以继承该注解
@SpringBootConfiguration // 继承了Configuration,表示当前是注解类
@EnableAutoConfiguration // 开启springboot的注解功能,springboot的四大神器之一,其借助@import的帮助
@ComponentScan(excludeFilters = { // 扫描路径设置(具体使用待确认)
@Filter(type = FilterType.CUSTOM, classes = TypeExcludeFilter.class),
@Filter(type = FilterType.CUSTOM, classes = AutoConfigurationExcludeFilter.class) })
public @interface SpringBootApplication {
...
}虽然定义使用了多个 Annotation 进行了原信息标注,但实际上重要的只有三个 Annotation:
@Configuration(@SpringBootConfiguration 点开查看发现里面还是应用了@Configuration)
@EnableAutoConfiguration
@ComponentScan
所以,如果我们使用如下的 SpringBoot 启动类,整个 SpringBoot 应用依然可以与之前的启动类功能对等:
@Configuration
@EnableAutoConfiguration
@ComponentScan
public class Application {
public static void main(String[] args) {
SpringApplication.run(Application.class, args);
}
}每次写这 3 个比较累,所以写一个@SpringBootApplication 方便点。接下来分别介绍这 3 个 Annotation。
@Configuration
这里的@Configuration 对我们来说不陌生,它就是 JavaConfig 形式的 Spring Ioc 容器的配置类使用的那个@Configuration,SpringBoot 社区推荐使用基于 JavaConfig 的配置形式,所以,这里的启动类标注了@Configuration 之后,本身其实也是一个 IoC 容器的配置类。
举几个简单例子回顾下,XML 跟 config 配置方式的区别:
表达形式层面
基于 XML 配置的方式是这样:
<?xml version="1.0" encoding="UTF-8"?>
<beans xmlns="http://www.springframework.org/schema/beans"
xmlns:xsi="http://www.w3.org/2001/XMLSchema-instance"
xsi:schemaLocation="http://www.springframework.org/schema/beans http://www.springframework.org/schema/beans/spring-beans-3.0.xsd"
default-lazy-init="true">
<!--bean定义-->
</beans>而基于 JavaConfig 的配置方式是这样:
@Configuration
public class MockConfiguration{
//bean定义
}任何一个标注了@Configuration 的 Java 类定义都是一个 JavaConfig 配置类。
注册 bean 定义层面
基于 XML 的配置形式是这样:
<bean id="mockService" class="..MockServiceImpl">
...
</bean>而基于 JavaConfig 的配置形式是这样的:
@Configuration
public class MockConfiguration{
@Bean
public MockService mockService(){
return new MockServiceImpl();
}
}任何一个标注了@Bean 的方法,其返回值将作为一个 bean 定义注册到 Spring 的 IoC 容器,方法名将默认成该 bean 定义的 id。
表达依赖注入关系层面
为了表达 bean 与 bean 之间的依赖关系,在 XML 形式中一般是这样:
<bean id="mockService" class="..MockServiceImpl">
<propery name ="dependencyService" ref="dependencyService" />
</bean>
<bean id="dependencyService" class="DependencyServiceImpl"></bean>而基于 JavaConfig 的配置形式是这样的:
@Configuration
public class MockConfiguration{
@Bean
public MockService mockService(){
return new MockServiceImpl(dependencyService());
}
@Bean
public DependencyService dependencyService(){
return new DependencyServiceImpl();
}
}如果一个 bean 的定义依赖其他 bean,则直接调用对应的 JavaConfig 类中依赖 bean 的创建方法就可以了。
@ComponentScan
@ComponentScan 这个注解在 Spring 中很重要,它对应 XML 配置中的元素,@ComponentScan 的功能其实就是自动扫描并加载符合条件的组件(比如@Component 和@Repository 等)或者 bean 定义,最终将这些 bean 定义加载到 IoC 容器中。
我们可以通过 basePackages 等属性来细粒度的定制@ComponentScan 自动扫描的范围,如果不指定,则默认 Spring 框架实现会从声明@ComponentScan 所在类的 package 进行扫描。
注:所以 SpringBoot 的启动类最好是放在 root package 下,因为默认不指定 basePackages。
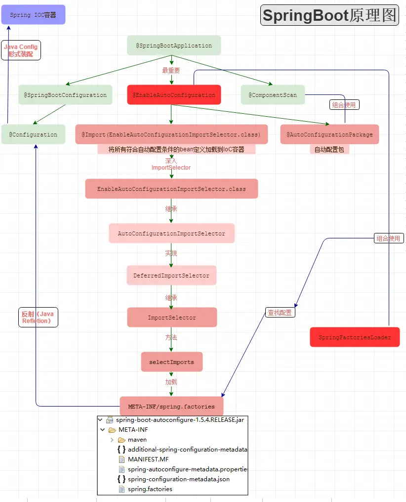
@EnableAutoConfiguration
个人感觉**@EnableAutoConfiguration 这个 Annotation 最为重要**,所以放在最后来解读,大家是否还记得 Spring 框架提供的各种名字为@Enable 开头的 Annotation 定义?比如@EnableScheduling、@EnableCaching、@EnableMBeanExport 等,@EnableAutoConfiguration 的理念和做事方式其实一脉相承,简单概括一下就是,借助@Import 的支持,收集和注册特定场景相关的 bean 定义。
@EnableScheduling是通过@Import 将 Spring 调度框架相关的 bean 定义都加载到 IoC 容器。
@EnableMBeanExport是通过@Import 将 JMX 相关的 bean 定义加载到 IoC 容器。
而**@EnableAutoConfiguration**也是借助@Import 的帮助,将所有符合自动配置条件的 bean 定义加载到 IoC 容器,仅此而已!
@EnableAutoConfiguration 作为一个复合 Annotation,其自身定义关键信息如下:
@SuppressWarnings("deprecation")
@Target(ElementType.TYPE)
@Retention(RetentionPolicy.RUNTIME)
@Documented
@Inherited
@AutoConfigurationPackage
@Import(EnableAutoConfigurationImportSelector.class)
public @interface EnableAutoConfiguration {
...
}两个比较重要的注解:
@AutoConfigurationPackage:自动配置包
@Import: 导入自动配置的组件
AutoConfigurationPackage 注解:
static class Registrar implements ImportBeanDefinitionRegistrar, DeterminableImports {
@Override
public void registerBeanDefinitions(AnnotationMetadata metadata,
BeanDefinitionRegistry registry) {
register(registry, new PackageImport(metadata).getPackageName());
}它其实是注册了一个 Bean 的定义。
new PackageImport(metadata).getPackageName(),它其实返回了当前主程序类的 同级以及子级 的包组件。

以上图为例,DemoApplication 是和 demo 包同级,但是 demo2 这个类是 DemoApplication 的父级,和 example 包同级
也就是说,DemoApplication 启动加载的 Bean 中,并不会加载 demo2,这也就是为什么,我们要把 DemoApplication 放在项目的最高级中。
Import(AutoConfigurationImportSelector.class)注解:

可以从图中看出 AutoConfigurationImportSelector 继承了 DeferredImportSelector 继承了 ImportSelector
ImportSelector 有一个方法为:selectImports。
@Override
public String[] selectImports(AnnotationMetadata annotationMetadata) {
if (!isEnabled(annotationMetadata)) {
return NO_IMPORTS;
}
AutoConfigurationMetadata autoConfigurationMetadata = AutoConfigurationMetadataLoader
.loadMetadata(this.beanClassLoader);
AnnotationAttributes attributes = getAttributes(annotationMetadata);
List<String> configurations = getCandidateConfigurations(annotationMetadata,
attributes);
configurations = removeDuplicates(configurations);
Set<String> exclusions = getExclusions(annotationMetadata, attributes);
checkExcludedClasses(configurations, exclusions);
configurations.removeAll(exclusions);
configurations = filter(configurations, autoConfigurationMetadata);
fireAutoConfigurationImportEvents(configurations, exclusions);
return StringUtils.toStringArray(configurations);
}可以看到第九行,它其实是去加载 public static final String FACTORIES_RESOURCE_LOCATION = "META-INF/spring.factories";外部文件。这个外部文件,有很多自动配置的类。如下:

image
其中,最关键的要属**@Import(EnableAutoConfigurationImportSelector.class),借助EnableAutoConfigurationImportSelector**,@EnableAutoConfiguration可以帮助 SpringBoot 应用将所有符合条件的**@Configuration**配置都加载到当前 SpringBoot 创建并使用的 IoC 容器。就像一只“八爪鱼”一样。

自动配置幕后英雄:SpringFactoriesLoader 详解
借助于 Spring 框架原有的一个工具类:SpringFactoriesLoader 的支持,@EnableAutoConfiguration 可以智能的自动配置功效才得以大功告成!
SpringFactoriesLoader 属于 Spring 框架私有的一种扩展方案,其主要功能就是从指定的配置文件 META-INF/spring.factories 加载配置。
public abstract class SpringFactoriesLoader {
//...
public static <T> List<T> loadFactories(Class<T> factoryClass, ClassLoader classLoader) {
...
}
public static List<String> loadFactoryNames(Class<?> factoryClass, ClassLoader classLoader) {
....
}
}配合**@EnableAutoConfiguration使用的话,它更多是提供一种配置查找的功能支持,即根据@EnableAutoConfiguration 的完整类名 org.springframework.boot.autoconfigure.EnableAutoConfiguration 作为查找的 Key,获取对应的一组@Configuration**类

上图就是从 SpringBoot 的 autoconfigure 依赖包中的 META-INF/spring.factories 配置文件中摘录的一段内容,可以很好地说明问题。
所以,@EnableAutoConfiguration 自动配置的魔法骑士就变成了:从 classpath 中搜寻所有的 META-INF/spring.factories 配置文件,并将其中 org.springframework.boot.autoconfigure.EnableutoConfiguration 对应的配置项通过反射(Java Refletion)实例化为对应的标注了@Configuration 的 JavaConfig 形式的 IoC 容器配置类,然后汇总为一个并加载到 IoC 容器。
